Teambits

X

Programa DPL

Antecedentes

Durante más de 15 años, hemos servido a clientes de telefonía celular, eso nos ha dado la experiencia de solucionar problemas y dar las mejores soluciones para el procesamiento de millones de registros que requieren ser modificados, o filtrados a necesidades de los clientes. Por ello, diseñamos un ETL, que responda de forma rápida, efectiva, y económica a los requerimientos de los clientes. Somos propietarios del código, por lo que podemos incrementar su funcionalidad o adaptarla a nuevos sistemas.

Descripción del Producto:

Es un sistema que permite recibir información de diferentes fuentes como son Bases de Datos, Archivos texto, archivos binarios, ASN1, TAP, Radius, Diameter, Ama entre otros.
- Permite complementar la información a través de reglas de transformación y filtrado.
- Permite distribuir la información procesada a diferentes fuentes como son a Base de Datos, Archivos texto y/o archivos binarios.
- La distribución de archivos puede ser por medio de ftp, Sftp y/o copiarlos a otras rutas tanto de la misma maquina u otro equipo.
- Es un sistema que mediante grafos permite crear las validaciones, filtros, trasformación y distribución de la información. Generación de estadísticas y reportes de forma automática.

Ventajas de DPL
- Alto Desempeño.
- Escalable.
- Menor Tiempo de implementación.
- Monitoreo Incluido.
- Versión para instalar en PC y usarlo como maqueta y/o ambiente de desarrollo.
- El Analista de Aseguramiento de Ingresos por medio de esta herramienta puede implementar las reglas de negocio para validar el tráfico de los registros.
- Implementación de Reglas de negocio en Java.
- Uso de threads.


Soluciones con DPL
- Mediador.
- ETL.
- Aseguramiento de Ingresos.
- Colector.
- On line.
- Batch.

A continuación mostramos ejemplos de su funcionalidad:




Creación de proyectos

Un proyecto puede estar formado por diferentes grafos.
En este ejemplo hay 2 flujos de entrada uno de ellos recibe de entrada un archivo de cdrs tipo AMA y el otro un archivo tipo texto.


Entrada de Archivo


En las propiedades de entrada del archivo tipo Ama se definen los campos de entrada, Tipo de entrada, Longitud, Codificación etc.

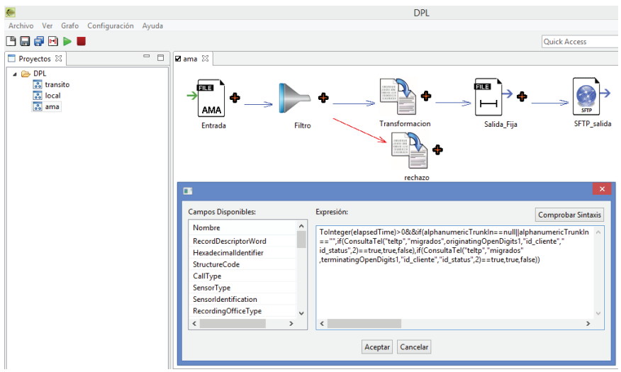
Filtro


En las propiedades del filtro se establecen las condiciones por las cuales se requiere filtrar información que no se utilizara en el proceso, por lo que los registros rechazados pueden o no ser enviados a un archivo de salida o Transformación.

Transformación

En las propiedades de transformación se seleccionan los campos sobre los cuales se realizaran validaciones y/o se pasaran al siguiente flujo. Cada campo puede tener sus propias condiciones de transformación.

Salida a Archivo

En las propiedades se seleccionan los campos disponibles y que se requiere sean escritos en el archivo de salida indicando posición el tamaño del campo y la alineación (I/D).

Funciones predefinidas

Las funciones predefinidas se utilizan para la transformación, validación y enriquecimiento de la información.


Monitoreo Web
Reportes
Características de nueva versión V5.0

- Generación de nuevas funciones disponibles para el usuario.
- Mejora de la interface gráfica.
- Optimización de matriz de threads.




Para mayor información sobre el DPL, no dude en Contactarnos.